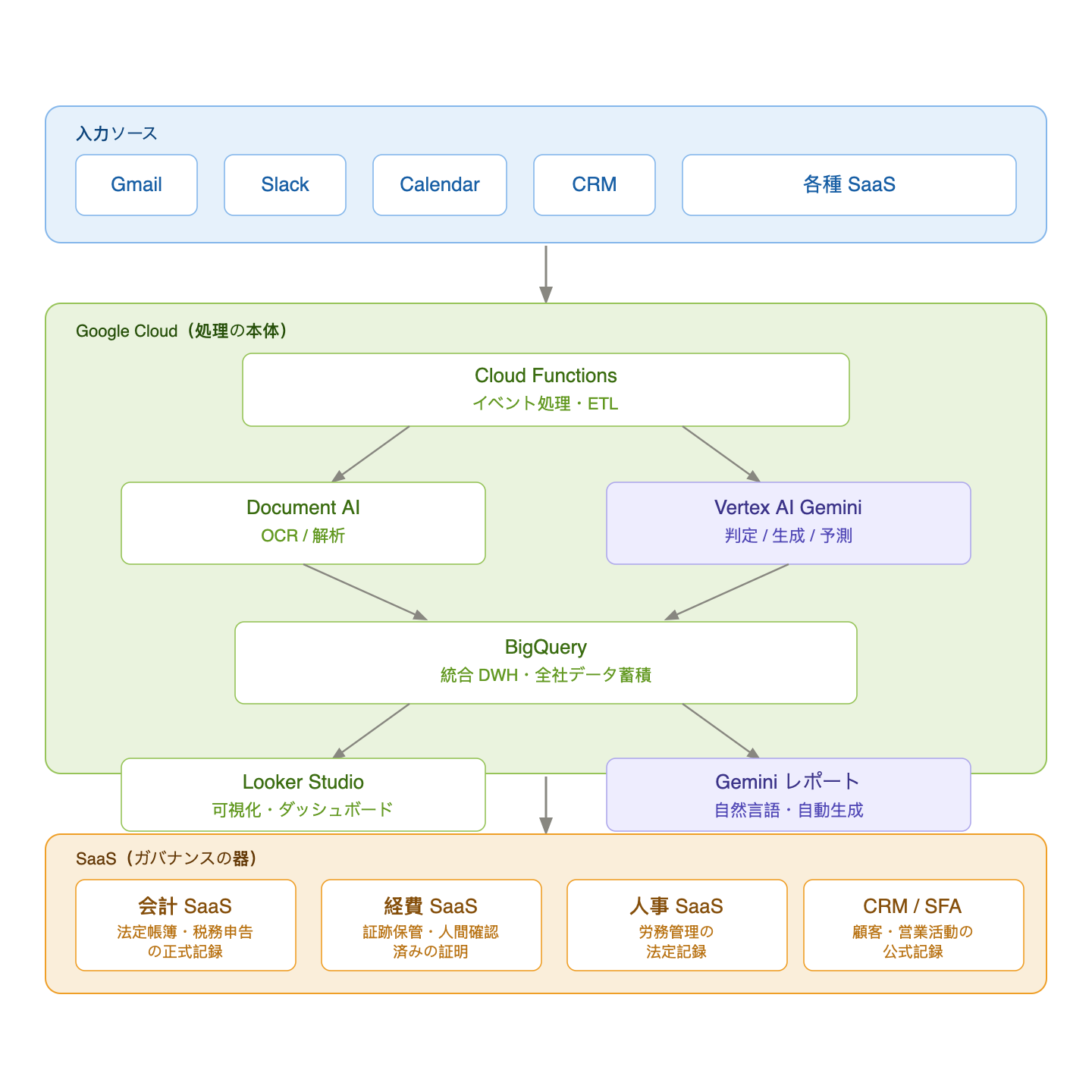
バラバラのSaaSに閉じ込められたデータを解放し、全社横断のAI分析基盤を構築する。——会計・人事・営業・CS・マーケティング、あらゆる業務SaaSのデータをBigQueryに集約し、VertexAI(Gemini)で統合分析・自動化・レポート生成を実現します。SaaSを捨てるのではなく、役割を変える。処理の本体はVertexAIが担い、SaaSはガバナンスの器として残す設計です。
当社はAI統合設計から自動化システム開発までを一貫して提供できる「実装できるコンサルタント」です。VertexAIの設計・構築・保守を自社で完結します。
VertexAIとは ——Google Workspaceの基盤AIプラットフォーム
VertexAIは、Google Workspaceを支えるGoogleのエンタープライズAI基盤です。Gmail・Google Drive・Google Meet等に搭載されている「Gemini for Google Workspace」の裏側で動いているのがVertexAIであり、Google Workspaceを利用している企業にとっては既に自社のIT基盤と地続きのAIプラットフォームです。
つまり、VertexAI統合とは「新しいAIツールを追加導入する」ことではなく、既にGoogle Workspaceとして利用しているGoogle Cloudの能力を、自社の業務データに対してフルに解放することを意味します。
BigQuery(データ基盤)・Document AI(文書処理)・Gemini(判定・生成・予測)——これらはすべてGoogle Cloudの標準サービスであり、Google Workspaceと同一のセキュリティ・ガバナンス基盤上で動作します。追加の認証基盤やセキュリティ設計が不要であることが、他のAIプラットフォームとの根本的な違いです。

なぜ当社がVertexAI統合を提供できるのか
代表・後藤穂高は、20社以上のIPO支援と50社以上のガバナンス改革に携わる中で、日本企業のIT意思決定の構造的問題を目の当たりにしてきました。多くの企業がSaaSを導入しても「データが分断されたまま」「横断分析ができない」「AIを入れたが業務が変わらない」状態に陥っています。
この問題の本質は、SaaSの設計思想とAI時代の要件のミスマッチにあります。SaaSはデータを自社内に閉じ込めるロックイン構造で成長してきましたが、VertexAIの真価を発揮するには、全社データがBigQueryに集約されている必要があります。
「SaaSを捨てるのではなく、役割を再定義する。処理はAIに、ガバナンスはSaaSに。この設計転換が、AI時代のシステム戦略です。」
エンジニアであり経営者でもある代表が、技術と経営の両面からVertexAI統合を設計・実装します。「絵に描いた餅」ではなく、動いているシステムで語ります。
こう変わる ——VertexAIで何ができるか
部門横断の統合分析基盤を段階的に構築し、全社のデータ活用を根本から変える
最も大きな変化は、バラバラのSaaSに閉じ込められている全社のデータがBigQueryに集約され、部門横断の統合分析が可能になることです。会計・人事・営業・CS・マーケティング——あらゆる領域のSaaSからAPI連携が可能なものから順次データを集約し、段階的に統合分析基盤を構築します。

Before / After:データの見え方
| Before(現状) | After(VertexAI統合後) | |
|---|---|---|
| データの所在 | 各SaaS内に分散(会計、人事、営業、CS…) | BigQueryに自動集約——全社データが1か所に |
| 分析の方法 | CSVダウンロード→Excel突合(月次・手作業・属人的) | Looker Studioで即時参照(リアルタイム・自動更新) |
| 分析の切り口 | SaaSが用意したレポートの範囲内のみ | 自社でカスタマイズ自由——好きなKPI・軸で分析可能 |
| 部門横断分析 | 困難(データが別々のSaaSに閉じている) | 可能(会計×人事×営業×CSのクロス分析) |
| 異常検知 | 人間が気づくまでわからない | Geminiが自動検知→Slack/メールで即時アラート |
統合分析で見えるようになること(例)
- 売上(CRM/SFA)× 人件費(人事SaaS)× 経費(経費SaaS)を統合した、プロジェクト別・部門別の収益性分析
- 勤怠データ × 経費データのクロス分析による不正パターンの自動検知
- 月次決算データ × 受注パイプラインを突き合わせた、キャッシュフロー予測
- 顧客対応データ × 売上データのクロス分析による、解約リスクの早期特定
- マーケティング施策 × 受注実績の統合によるROI分析と予算最適配分
- 全部門のコストをリアルタイムで可視化し、予算消化率をダッシュボードで常時モニタリング
ポイント
これらはSaaS単体では不可能であり、BigQueryにデータが集約されて初めて実現します。Looker Studioは自社で自由にカスタマイズ可能で、SaaSベンダーの用意した固定レポートに縛られません。
個別業務の自動化
データがBigQueryに集まることで、個別業務の自動化も副次的に実現できる
| 今やっていること | 何が起こるか | 使う技術 |
|---|---|---|
| 請求書が届いたら手作業で会計SaaSに入力 | 請求書PDFをGmailで受信 → 自動でOCR → 仕訳分類 → 会計SaaSに自動登録 → 人間は最終確認のみ | Document AI + Gemini + 会計SaaS API |
| 月末に経費精算を1件ずつチェック | 経費データをリアルタイム集計 → 社内規定と自動照合 → 異常値だけ人間にアラート | BigQuery + Gemini + 経費SaaS API |
| Excelで予実管理レポートを毎月手作り | BigQueryに全データが集まっていればGeminiが自然言語でレポートを自動生成してSlackに配信 | BigQuery + Gemini + Slack API |
| 営業報告を手作業で週次レポートにまとめている | CRM/SFAのデータを自動集計 → Geminiが要約・インサイト生成 → 経営層に自動配信 | BigQuery + Gemini + CRM API |
| カスタマーサポートの対応品質を手動で集計 | CS対応データを自動分析 → 傾向検知・品質スコアリング → 改善提案を自動生成 | BigQuery + Gemini + CS SaaS API |
SaaSの役割が変わる
SaaSを捨てるのではなく「ガバナンスの器」として再定義する

VertexAIを導入しても、SaaSは引き続き必要です。ただし、その役割が変わります。処理の本体はVertexAIが担い、SaaSは「人間が確認した」「法定要件を満たした」という証跡を残すガバナンス装置になります。
| SaaSの領域 | 従来の位置付け | VertexAI導入後の位置付け |
|---|---|---|
| 会計SaaS | 業務処理の中心 | VertexAIの判断結果を法定帳簿として記録する器 |
| 経費精算SaaS | OCR+人力確認の処理エンジン | 「人間が確認した」証跡を残すガバナンス装置 |
| 人事労務SaaS | 勤怠入力・給与計算の処理エンジン | 法定の労務記録を保持する器(異常検知はVertexAI) |
| CRM/SFA | 営業活動の記録・管理エンジン | 顧客データの公式記録(分析・予測はVertexAI) |
| 自社開発システム | 個別業務の処理エンジン | BigQuery直接連携のデータソース兼業務UI |
VertexAI(Google) 統合アーキテクチャ

なぜ今これが可能になったか
日本のビジネスSaaSの本質
日本のビジネスSaaSの大半は、Google Cloud等のクラウドAPIが提供する機能をユーザー向けにラッピングし、簡単な自動処理(ルールベースの条件分岐)を加えたものです。SaaSが提供する付加価値の大部分は「UIの提供」と「ルールベースの自動処理」であり、Geminiの登場により後者はLLMが代替可能になりました。
| SaaSが提供する価値 | 実態 | 技術的な本体 |
|---|---|---|
| 請求書のOCR読取 | Document AI(Google)のUI化 + 人力確認の付加 | Document AI API |
| 仕訳の自動分類 | ルールベースの条件分岐 | BigQuery + 分類モデルで代替可能 |
| 経費の規定チェック | 上限額・カテゴリとの照合 | Geminiが社内規定と自然言語で照合可能 |
| レポート生成 | テンプレートへのデータ流し込み | Geminiが自然言語で動的生成可能 |
SaaSの5つの類型とAPI開放度

各SaaSのAPI開放度は、その企業の成長戦略・設計思想に直接起因します。自社のSaaSポートフォリオを以下の類型に当てはめることで、VertexAI統合の難易度と優先順位を見極められます。
| 類型 | 特徴 | API開放度 | VertexAI統合 |
|---|---|---|---|
| エコシステム型 | 外部開発者にアプリを作ってもらう経済圏戦略。オープンAPI・単一DB前提 | ★★★★★ | ◎ 即座に可能——最優先で統合着手 |
| 連携特化型 | 後発参入のため他社連携を武器に差別化。API連携前提の設計 | ★★★☆☆ | ○ 契約締結後に可能——ガバナンス装置として活用 |
| M&A拡張型 | M&Aでプロダクト拡大。プロダクトごとにAPI方針が異なる | ★☆〜★★★ | △ ばらつきあり——API公開領域から着手 |
| 買収統合型 | 異なる出自の製品を統合。製品ごとにAPI成熟度がバラバラ | ★★〜★★★ | △ 製品による——CSV暫定運用も許容 |
| 自社開発 | 完全にコントロール可能。API設計から最適化できる | 自由 | ◎ 最も柔軟——BigQuery直接連携が可能 |
段階的な統合ステップ

全社データ統合は一気にやるものではなく、段階的に構築していくもの
Step 1:API開放度の高いSaaSからデータ集約を開始
エコシステム型SaaS(会計等)と自社開発システムのデータをBigQueryに集約し、Geminiでレポート生成や異常検知を試行します。
Step 2:横断的にデータソースを追加
BigQueryに基盤ができた後、人事・勤怠・経費・CRM・CS等のデータソースを順次追加。接続が増えるほどクロス分析の精度と価値が向上します。
Step 3:API非公開SaaSの対応方針を決定
BigQueryにデータが蓄積されると、各SaaSの実際の利用状況がデータで見えます。その段階で、API非公開のSaaSについて代替サービスへの移行を検討できます。
Step 4:全社横断の統合分析・自動化を本格稼働
十分なデータソースが接続された段階で、部門横断の統合分析ダッシュボード、全社レベルの異常検知、自然言語による経営Q&Aを開始します。
BigQueryが中心にあればSaaSは交換可能
BigQueryをデータ基盤として維持している限り、その上に載るSaaSは個別に入れ替えが可能です。データ基盤が途切れないため、SaaSを変更しても分析やレポートへの影響を最小限にできます。
提供内容
| 支援領域 | 具体的な内容 |
|---|---|
| SaaSポートフォリオ診断 | 全社のSaaSを5類型に分類し、API開放度を棚卸し。VertexAI統合の優先順位と現実的なロードマップを策定します。 |
| BigQuery統合基盤の設計・構築 | 各SaaSからBigQueryへのETLパイプライン構築。Cloud Functions + Cloud Schedulerによる日次/リアルタイムデータ同期。 |
| VertexAI(Gemini)による業務自動化 | 仕訳分類・異常検知・レポート生成・承認判定・経営Q&A等、BigQuery上のデータにGeminiを適用した業務自動化の設計・実装。 |
| Looker Studioダッシュボード構築 | 全社横断の統合分析ダッシュボード設計。部門別・プロジェクト別・KPI別のカスタムビューを構築します。 |
| SaaS最適化コンサルティング | API非公開SaaSの代替検討、重複SaaSの統廃合、コスト最適化。各社の業務特性に合わせたSaaSポートフォリオを設計します。 |
私たちの支援は、なくなることを目指しています
VertexAI統合基盤の構築後は、貴社チームが自律的に運用・改善できる状態に引き渡します。外部依存を前提としない設計が原則です。
- 構築期は代行——システム完成・安定稼働までは当社が全面的に構築・運用します。
- 内製化がゴール——運用マニュアル・ダッシュボード・アラート設定を整備して引き渡します。
- 段階的な自走化——データソース単位で引き渡しを進め、無理のないペースで内製化を実現します。
当社が必要とされなくなる日が、支援の成功です。
VertexAI(Google) 統合の無料相談
30分の無料相談で、貴社のSaaSポートフォリオを診断し、VertexAI統合の優先順位とROIを試算します。
SaaS棚卸し・BigQuery基盤構築・Gemini自動化、どのステップからでも対応可能です。
オンライン(Google Meet)・対面いずれも対応。初回相談は完全無料です。